Blender2.93LTS新版发布
据了解,Blender官方发布的最新版本2.93 LTS是20多年来系列产品的终结,将为下一代开源3D制作Pipeline铺路。新功能包括:向几何节点编辑器添加22个新节点;扩展了属性系统、纹理采样、体积数据支持、改进的实用性、网格物体、 Cycles属性支持等。
2. 对于输入几何图形中的每个点,这个节点会在目标上找到最接近的位置。
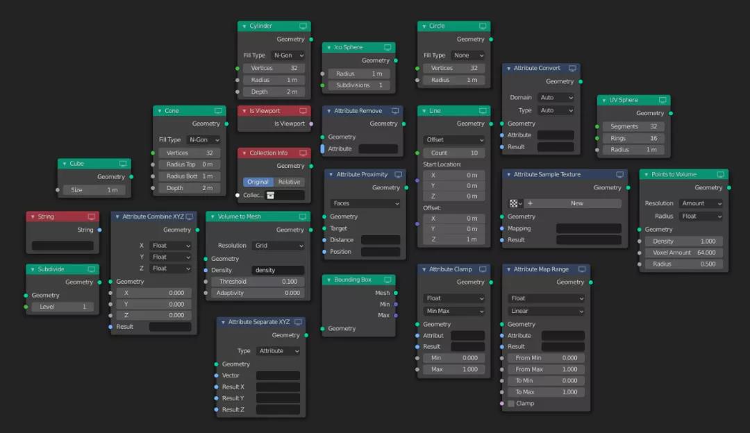
3. 在创建网格圆、圆锥体、立方体、圆柱体、栅格、ico球体、uv球体和线等物体时不再需离开Geometry Nodes编辑器。

4. 改进用户体验,比如添加错误报告、搜索和检查几何体的新方法,现在使用Geometry Nodes变得更加容易。

5. 几何体节点可创建最灵活的修改器。

6. 在雕刻工具集中创建、编辑和展开遮罩的能力。

7. 现在可以通过部件(物体岛)或Face Sets自动创建遮罩,与过滤器相结合使用,可获得最大的灵活性。

8. 将复杂图形拆分为多个对象是显著提高性能的快速方法。为了简化工作流,有一种新方法可以在雕刻模式下在对象之间快速跳转,只需将鼠标移到一个物体上并按D键。
9. 围绕三维对象创建样式化的grease pencil。
10. 重写插值算法,从头重写,有更灵活的工作流程。

11. Grease Pencil新导入导出选项,包括能够导入SVG和导出矢量和PDFs。
12. 改进了Eevee的体积渲染、AO和景深。Eevee中的体积着色器现在支持 Area Lights and Soft Shadows。

13. 渲染速度更快!使用新的Cycles 数据设置,Cycles 现在可以在重新渲染和动画期间保留数据,从而显著缩短渲染时间。(更多内容可至Blender官网查看)

渲云,您身边的渲染专家!
赞奇科技旗下CG视效行业云渲染品牌
立即注册
联系我们









